转载文章过程中对文章内容进行了简化,有想看完整版本的请访问原文章
一、创建数据库,publiccms并不会自动创建数据库,这里需要手动创建
登录数据库
mysql -u root –p
创建数据库(数据库独立用户按需求自行建立,这里直接创建数据库)
1 |
|
二、安装publiccms

启动publiccms,在浏览器打开http://127.0.0.1:8080/publiccms/ (默认是http://ip:8080/publiccms/,根据实际情况调整)

出现安装界面,点击同意

输入数据库用户名跟密码,下一步

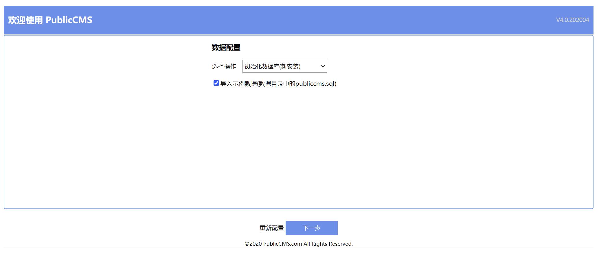
初次安装可以导入示例数据以便熟悉系统

安装结束,点击进入主页后再进入后台配置站点

前台已经可以正常访问了,到此安装结束。
标签:PublicCMS